|
Visual Studio 2019 (C#/.NET)安装教程-C/S开发框架
前言好久没有跟新版本了,博主还用的2017 看到最新的2019功能还是很强大的,版本可能越高越好,所以博主写了一个详细的博客,希望可以帮助到大家! 一.visual studio 2019 下载1.下载地址:visual studio官方2.进入vs官方开始下载
3.选择需要的版本,选择Community 2019 是完全免费的。当然博主也是使用的免费版的
4 点击Community 2019进行下载,运行程序
二.visual studio 2019 安装1. 下载完成后,运行安装包程序进行安装,点击继续
2. 进入安装程序界面
3. 安装C#和Winform功能,选择.NET桌面开发,不勾选插件可选项,后期需要在添加
4. 单个组件可以自行勾选,工作负载里勾选了项目相关的组件也会在单个组件中自行勾选上,这里我们不需要选择,默认的就好后期需要在添加
5. 语言包有很多选项,这里默认是中文(简体)
6. 安装位置可以在下面修改,博主推荐不要更改
7. 选择完成,点击安装
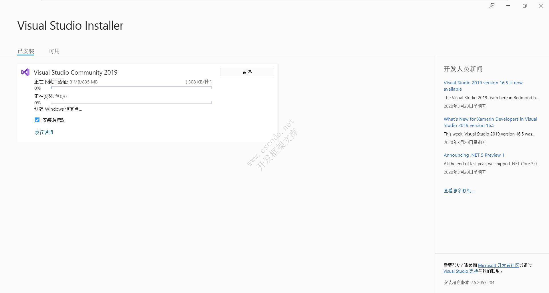
三. 等待安装1. 等待界面
2. 文件比较大需要等待一会,不用认为卡死了哦
3. 安装完成
四. visual studio 2019 启动1. visual studio 启动界面
2. 如果有账号可以登录,没有我们可以选择以后再说或注册
3. 开发设置,C#开发 推荐选择Visual C#
4. 在这里可以选择主题颜色,选择完成后点击启动
5. 进入主界面,可以选择打开最近项,也可以直接点击右下角继续但无需代码.
CSCODE.NETC/S开发框架-C/S框架网专注.NET技术、C/S架构快速开发框架软件
参考文档:
购买C/S开发框架后能升级为VIP吗? C/S开发框架的数据访问层用LINQ吗? C/S开发框架标准版-后台数据更新流程图(例子) C/S开发框架标准版-后台数据更新dalBase类(UML图及方法介绍) C/S开发框架MDI架构及Toolbar按钮共享(原创) C/S开发框架权限是控制到按钮级别的吗? C/S开发框架权限分层级管理吗? C/S开发框架是如何授权的?有没有基于角色的权限控制? C/S开发框架权限按层级管理建议 C# C/S开发框架新增数据窗体 基于C#.NET C/S快速开发框架 - 代码自动生成功能 C#.Net C/S快速开发框架V2.2版本介绍 C#.Net适合开发C/S结构的系统吗? C/S开发框架支持加载数据库的FastReport.NET报表模板文件 - 功能升级 ASP.NET IIS程序池被回收导致网站打开慢,IIS配置启用预加载模式-C/S开发框架
其它资料:
什么是C/S结构? | C/S框架核心组成部分 | C/S框架-WebService部署图 | C/S框架-权限管理 | C/S结构系统框架 - 5.1旗舰版介绍 | C/S结构系统框架 - 功能介绍 | C/S结构系统框架 - 产品列表 | C/S结构系统框架 - 应用展示(图) | 三层体系架构详解 | C/S架构轻量级快速开发框架 | C/S框架网客户案例 | WebApi快速开发框架 | C/S框架代码生成器 | 用户授权注册软件系统 | 版本自动升级软件 | 数据库底层应用框架 | CSFramework.CMS内容管理系统 | |
在线客服
























