|
四.业务单据窗体开发步骤|业务单据窗体|C/S快速开发框架|标准版V2.3|软件手册
目录
4.1 新建业务窗体4.1.1 在销售模块新建[frmSO]窗体在【销售模块】点右键,【Add】【New Item】打开【新建项对话框】。
4.1.2 [新建项]对话框
在【Name】输入框输入【frmSO.cs】,最后点【Add】按钮弹出【Inheritance Picker窗体】。 4.1.3 [Inheritance Picker]对话框
选择继承自【frmBaseBusinessForm】,点【OK】按钮,新建窗体的单元文件。 4.2窗体布局设计4.2.1 用户界面介绍
数据查询页:用于展示主表查询结果,表格只读,不可修改。 数据编辑页:编辑表格中当前选择的记录(单据), 显示详细资料,用户在数据编辑页修改数据。
4.2.2 数据查询页及主表格(GridControl)控件4.2.2.1 设计查询面板从工具箱拖放PanelControl
4.2.2.2 拖放主表表格从工具箱拖放PanelControl
GridControl可以从其它窗体数据查询页复制过来,这样不需要设置参数,节省时间。 4.2.2.3 在GridView(gvSummary)内定义表格的栏位
关闭设计器,表格内定义了以下栏位:
4.2.3 数据编辑页面设计[主/从表输入区域]通常业务单据只有一个明细表,设计效果如下:
有些业务单据比较复杂,比如多个明细表的,设计效果如下:
此委托加工单有3个明细表,其中两个明细表用TabPage收缩到一个区域。 4.2.4 主表输入组件设计输入框建议以txt+字段名命名,如SONO 销售订单字段命名为txtSONO, CheckBox用缩写chk,如chkAPP审核。
4.3 使用代码生成器工具生成ORM、BLL、DAL代码代码生成器可生成ORM实体及DAL,BLL层代码模板。单表如数据字典生成的代码几乎不需要修改即可运行,业务单据功能较复杂,除框架实现的功能外,需要用户扩展方法。SO功能扩展的方法有CheckNoExists,GetSummaryByParam,GetReportData。 开发框架仅能生成BLL,DAL代码模板,实际上用户需要跟据业务需求自行扩展代码。通过修改代码生成器的模板部分,用户可以生成适合当前项目的代码。 代码生成步骤:ORM->DAL->BLL。 4.3.1 生成ORM 4.3.2 生成DAL 4.3.3 生成BLL 生成后将代码加入解决方案,尝试编译。 4.3.1 参考视频:4.4 BLL层代码BLL,Business Logic Layer 业务逻辑层。关于C/S结构开发框架中BLL层请参考: http://www.csframework.com/archive/1/arc-1-20110414-1332.htm 4.4.1 BLL继承关系图
如上图所示,bllBase是所有业务层的基类,bllBaseBusiness是业务单据的业务逻辑层基类,实现ILogSupportable接口,该接口用于处理修改日志功能。 所有业务单据的逻辑层从bllBaseBusiness派生,如bllPO,bllSO。 4.4.2 bllBaseBusiness类bllBaseBusiness类是业务单据的业务逻辑层基类,实现了业务单据所需的公共方法,虚方法便于派生类重写功能。 bllBaseBusiness类说明:
类成员截图:
4.4.3 bllSO类SO,Sales Order销售订单,继承bllBaseBusiness基类。 bllSO类说明:
类成员截图:
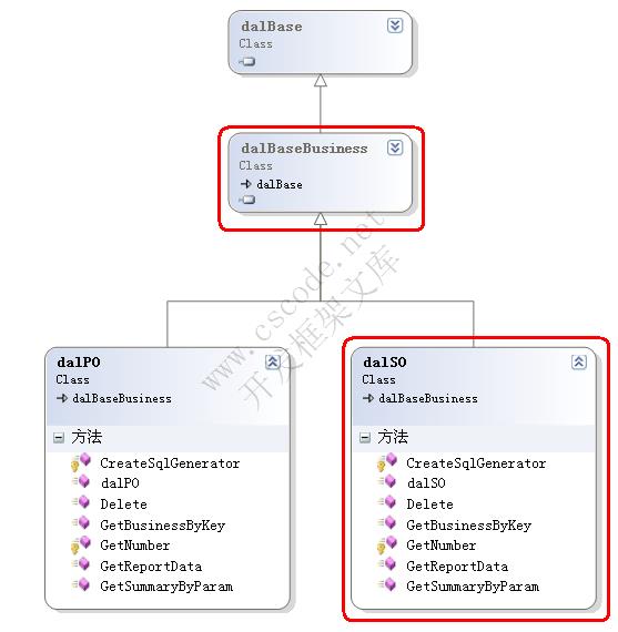
4.5 DAL层代码DAL,Data Access Layer数据访问层。关于C/S开发框架中数据访问层(DAL)的作用请参考: http://www.csframework.com/archive/1/arc-1-20110414-1333.htm 4.5.1 DAL继承关系图
上图所示,dalBase是数据访问层的基类,dalBaseBusiness是业务单据数据层的基类,业务单据的DAL从dalBaseBusiness类继承,如dalPO,dalSO。 4.5.2 dalBaseBusiness类
类成员截图:
4.5.3 dalSO类类成员列表
类成员截图:
4.6 编写窗体代码设计好窗体上的组件及界面布局,然后使用工具生成ORM,BLL,DAL层的代码,最后手工编写窗体内的代码。开发框架的数据窗体模板就两种,为了快速开发我们可以直接引用frmSO,frmPO窗体的代码。 窗体与业务逻辑层的引用关系:
开发框架将用户界面与业务逻辑代码分离出来的,所以任何与业务有关的操作建议封装到业务层,大大减少用户界面的代码量,使界面与业务代码松散藕合,用户界面仅保留操作本窗体组件的代码及引用业务层的代码。 4.6.1 初始化业务窗体(重写InitializeForm方法)InitializeForm()是frmBaseDataForm窗体中定义的虚方法,派生的窗体必须在Form.Load事件中调用。 InitializeForm方法主要功能是: 1. 实例化业务层_BLL变量。 2.调用公共方法设置表格样式。 3. 绑定主表表格及明细表表格的事件。 4.绑定数据参照组件(LookupEdit)的数据源。 5. 加载一个空的业务对象,用于测试网络环境及初始化数据。 请参考frmSO. InitializeForm方法 4.6.2 Form.Load事件调用InitializeForm方法4.6.3 实现查询功能(DoSearchSummary方法)首先实现查询功能显示主表的数据,非常简单,在窗体内重载DoSearchSummary方法,然后调用BLL层的GetSummaryByParam方法,该方法的参数跟据查询条件定义,通常查询单据号码,日期范围及客户编号。 流程如下:
请参考frmSO. DoSearchSummary方法 4.6.4 绑定主表输入组件数据源(DoBindingSummaryEditor方法)实现DoSearchSummary方法后可查询数据,现在我们需要展示业务单据的详细资料。销售订单只有一个从表,用一个表格展示明细数据。主表的资料用输入框展示。重写DoBindingSummaryEditor方法绑定输入框的数据源。 请参考frmSO. DoBindingSummaryEditor方法 4.6.5 绑定明细表格的数据源(DoBindingDetailGrid方法)重写DoBindingDetailGrid方法绑定销售订单明细表的数据源。DoBindingDetailGrid 是frmBaseBusinessForm窗体中定义的虚方法。 请参考frmSO. DoBindingDetailGrid方法 4.6.6 增加(DoAdd方法)销售订单不需要直接实现DoAdd方法,在frmBaseBusinessForm窗体中该方法调用业务层的虚方法,所以我们只需要实现派生类bllSO中相关方法就行。 销售订单的新增功能处理流程:
请参考frmBaseBusinessForm. DoBindingDetailGrid方法 及bllSO.GetBusinessByKey, NewBusiness 4.6.7 删除(DoDelete方法)销售订单不需要直接实现DoDelete方法,在frmBaseBusinessForm窗体中该方法调用业务层的虚方法,所以我们只需要实现派生类bllSO中相关方法就行。 销售订单删除功能处理流程: 1. 调用BLL的IsApproved方法检查单据是否已经审核,已审核的单据禁止删除。 2. 调用BLL的Delete方法删除销售订单的明细表及将主表的金额等字段的数据置零。 3. 如后台数据删除成功,将主表格当前记录的金额等字段的数据置零。 请参考frmBaseBusinessForm. DoDelete方法 及bllSO.IsApproved,Delete 4.6.8 修改(DoEdit方法)销售订单不需要直接实现DoEdit方法,在frmBaseBusinessForm窗体中该方法调用业务层的虚方法,所以我们只需要实现派生类bllSO中相关方法就行。 销售订单的修改功能处理流程: 1. 调用BLL的IsOwnerChange方法检查单据的制单人是否为当前用户,不能修改他人创建的单据。 2. 调用BLL的IsApproved方法检查单据是否已经审核,已审核的单据禁止删除。 3. 调用DoViewContent方法显示当前单据的详细资料。 4. 将状态改为UpdateType.Modify。 5. 显示详细资料页面。 请参考frmBaseBusinessForm. DoEdit方法 及bllSO.IsApproved, IsOwnerChange 4.6.9 查看(DoViewContent方法)销售订单不需要直接实现DoViewContent方法,在frmBaseBusinessForm窗体中该方法调用业务层的虚方法,所以我们只需要实现派生类bllSO中相关方法就行。 销售订单的查看功能处理流程: 1. 调用业务层的GetBusinessByKey方法下载业务单据数据集DataSet,参数:当前单据号码。 2. 绑定主表,明细表的数据源。 3. 将状态改为UpdateType.None。 4. 显示详细资料页面。 请参考frmBaseBusinessForm. DoViewContent方法 及bllSO. GetBusinessByKey 4.6.10 取消(DoCancel方法)销售订单不需要直接实现DoCancel方法,在frmBaseBusinessForm窗体中已实现具体功能。 销售订单的取消功能处理流程: 1. 调用DoViewContent方法重新显示当前单据。 2. 将状态改为UpdateType.None。 请参考frmBaseBusinessForm. DoCancel方法 4.6.11 打印(DoPrint方法)打开打印窗体。 请参考frmSO. DoPrint方法 4.6.12 审核(DoApproval方法)销售订单不需要直接实现DoApproval方法,在frmBaseBusinessForm窗体中该方法调用业务层的虚方法,所以我们只需要实现派生类bllSO中相关方法就行。 销售订单的审核功能处理流程: 1. 调用BLL的IsApproved方法检查单据是否已经审核,已审核的单据不能重复审核。 2. 调用BLL的ApprovalBusiness方法审核单据。 请参考frmBaseBusinessForm. DoApproval方法及bllSO. ApprovalBusiness 4.6.13 保存(DoSave方法)销售订单的保存功能处理流程: 1. 更新最后获得焦点输入框的数据及主表的汇总金额。 2. 主、从表的数据合法性检查。 3. 保存本次修改日志记录。 4. 创建用于保存的临时数据集。bllBaseBusiness类的_CurrentBusiness成员是当前正在处理的业务数据,通常在保存前会做些特殊处理,如设置单号,某些日期及单据的关联数据,为了不影响原始数据,我们在保存前复制一个副本用于保存,即使保存失败也不影响当前正在处理的业务数据。 5. 调用BLL.Save方法。 6. 如保存成功,前台相关处理。 7. 将状态改为UpdateType.None。 请参考frmSO. DoSave方法及bllSO. Save 4.6.14主表数据合法性检查(ValidatingSummaryData方法)请参考frmSO. ValidatingSummaryData方法 4.6.15 明细表数据合法性检查(ValidatingDetailData方法)请参考frmSO. ValidatingDetailData方法 4.6.16 显示修改历史记录(DoShowModifyHistory方法)打开frmModifyLog窗体显示修改历史记录。 请参考frmSO. DoShowModifyHistory方法 4.6.17 其它细节处理
![]() 扫一扫加作者微信
参考文档:
基于C#.NET C/S快速开发框架 - 代码自动生成功能 C/S快速开发框架能提供进销存源码参考吗? C/S系统快速开发框架 - 新增业务窗体(视频) 《CS框架V2.2-3.0业务单据窗体_主从表_快速开发指南》 关于C/S快速开发框架采用的文本加密解密策略|C/S框架网 C/S系统快速开发框架数据操作窗体(单表、主从表窗体)按钮事件 C/S架构轻量级快速开发框架WinFramework|功能列表及模板窗体|C/S开发框架 一.数据字典窗体|基础资料窗体|C/S快速开发框架|标准版V2.3|软件手册 二.数据字典窗体继承关系图|基础资料窗体|C/S快速开发框架|标准版V2.3|软件手册 三.数据字典窗体实现及逻辑关系图|基础资料窗体|C/S快速开发框架|标准版V2.3|软件手册 四.数据字典窗体开发步骤|基础资料窗体|C/S快速开发框架|标准版V2.3|软件手册 《从销售订单学起》|业务单据窗体|C/S快速开发框架|标准版V2.3|软件手册 一.业务单据窗体基类介绍|业务单据窗体|C/S快速开发框架|标准版V2.3|软件手册 二. 业务单据窗体的继承关系|业务单据窗体|C/S快速开发框架|标准版V2.3|软件手册 三.业务单据窗体逻辑关系图|业务单据窗体|C/S快速开发框架|标准版V2.3|软件手册
其它资料:
什么是C/S结构? | C/S框架核心组成部分 | C/S框架-WebService部署图 | C/S框架-权限管理 | C/S结构系统框架 - 5.1旗舰版介绍 | C/S结构系统框架 - 功能介绍 | C/S结构系统框架 - 产品列表 | C/S结构系统框架 - 应用展示(图) | 三层体系架构详解 | C/S架构轻量级快速开发框架 | C/S框架网客户案例 | WebApi快速开发框架 | C/S框架代码生成器 | 用户授权注册软件系统 | 版本自动升级软件 | 数据库底层应用框架 | CSFramework.CMS内容管理系统 | |
在线客服


































