|
推荐C#.Net逆向反编译四大软件工具-C/S开发框架
在项目开发过程中,估计也有人和我遇到过同样的经历:运行环境出现了重大Bug亟需解决、或者由于电脑挂了、旧代码覆盖新代码,而在这种情况下,我们不能直接在当前的代码中修改这个Bug然后发布,这会导致更严重的问题,因为相当于版本回退了。还有电脑挂了代码整个都没有,这种情况下 我们只能只能利用一些逆向的技巧和工具了 来解析在服务器发布好的dll。那么你只是单纯的修改一个.Net程序集中的某个方法或功能,而且这个程序集还是出自于你自己或你所在团队之手,这实在是一件非常容易的事情,这和破解别人的程序完全不同,你不会遇到无法破解的加密算法,也不会遇到让人恶心的加壳混淆。所以我要把用过的工具一个个的列出来总结一下。 推荐四大发编译工具 1:.Net Reflector 【收费】 一提起.Net逆向,其实很多人第一反应都是Reflector这款神器,这一方面是由于Reflector良好的用户体验和强大的插件功能,另一方面要归功于Reflector堪称完美的智能反编译能力,使用它不仅能看到反编译后的IL源码甚至能直接反编译出C#源码,而且和编写时的代码几无二致,如果需要还可以直接另存为工程文件用Visual Studio打开,不过现在已经收费了,所以老司机都选择破解版,有钱人选择正版。 破解地址就不在这里放出,大家自行搜索. 使用方法:可以直接把dll、exe拖放到左侧,或者文件选择选择 官方网址:http://www.red-gate.com/products/dotnet-development/reflector/
2:ILSpy/dnSpy 【免费】 ILSpy是唯一免费且开源的.NET反编译器,它基于MIT许可证发布。ILSpy的代码生成和语法高亮功能做的非常好。对于反编译的程序集,它既可以将其保存在一个文件中,也可以为所有文件创建一个项目。ILSpy是一个独立的工具,没有Visual Studio集成。,ILSpy 是为了完全替代收费的Reflector而生,它是由 iCSharpCode 团队出品,这个团队开发了著名的 SharpDevelop 。ILSpy 完全开源,ILSpy的使用和上面的Reflector完全类似,可以直接把dll、exe拖放到左侧,或者文件选择选择。 官方网址:http://ilspy.net/
ILSPY还有一款同门师弟,感觉比ILSPY还强大 dnSpy is a .NET assembly editor, decompiler, and debugger forked from ILSpy
3:JetBrains dotPeek【免费】 JetBrains是捷克的一家软件开发公司,出品了大量著名的开发工具,包括:IntelliJ IDEA、PHPStorm、ReSharper、TeamCity、YouTrack等等,每一款产品都如雷贯耳。dotPeek 是 JetBrains 开发的一款.Net反编译工具,是.Net工具套件中的一个相比于前面几款工具来说,dotPeek算比较小众的一款,它生成的代码质量很高,它还会尝试到源代码服务器上抓取代码。DotPeek的导航功能和快捷键非常便捷。它还能精确查找符号的使用,同时支持插件。DotPeek不能与Visual Studio集成。个人感觉它最大的特色就是Visual Studio风格,这对于那些长期在Visual Studio下进行开发的人来说应该更亲切一点。 官方网址:http://www.jetbrains.com/decompiler/
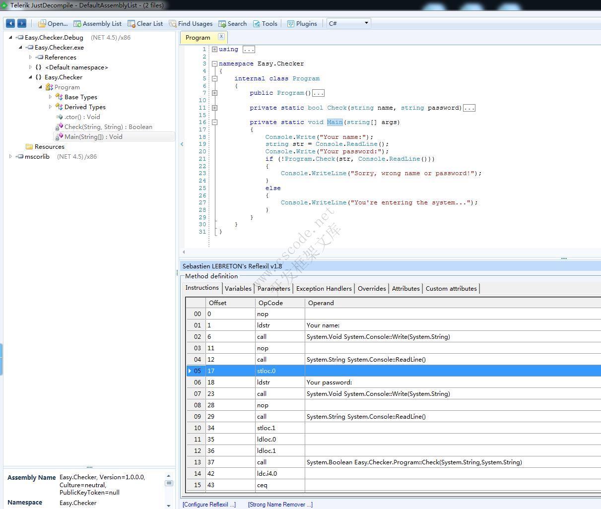
4:Telerik JustDecompile 【需要输入信息安装】不喜欢这个就卸载了 Telerik JustDecompile是一个免费的.NET反编译器,但是有商业化支持。它生成的代码质量也很高。它可以为反编译程序集得到的代码创建一个项目。JustDecompile提供了健壮的查找功能,能够支持全文查找和符号使用查找。它还有一个插件系统,目前在Telerik的网站上有两个可用的扩展。JustDecompile不能与Visual Studio集成。 官方网址:http://www.telerik.com/products/decompiler.aspx
总结: 使用舒服些如下: dnSPY>ILSPY>Net Reflector>doPeek 下面是一个dll里面的方法反编译后的对比:
c/s架构winform开发框架
CSCODE.NETC/S开发框架-C/S框架网专注.NET技术、C/S架构快速开发框架软件
参考文档:
推荐基于C/S架构的软件开发工具(Winform+C#语言+ADO.NET+代码生成器) Visual Studio 2019 (C#/.NET)安装教程-C/S开发框架 SQL通过附加数据库方式新建用户账套-喜鹊软件OMS系统-C/S开发框架 C# FastReport.NET批量打印条形码报表详解教程-C/S开发框架 C# C/S架构软件自动升级程序Winform+多数据库(MySQL,MsSQL,Oracle)-C/S开发框架 C#.NET其他程序集访问Internal类-C/S开发框架 C#.NET理解Task和async await原理-C/S开发框架 理解C#.NET泛型运作原理-C/S开发框架 C#使用PInvoke.Kernel32加载非托管DLL嵌入资源-C/S开发框架 C#.NET LINQ入门基础-C/S开发框架 C# Image图片格式转换(gif/jpg/png/bmp)-C/S开发框架 C# 实现截图软件功能-C/S开发框架 C# 利用ZXing.Net来生成条形码和二维码-C/S开发框架 C#.NET RESTFul API详解-C/S开发框架 C#.NET CLR垃圾回收机制-C/S开发框架
其它资料:
什么是C/S结构? | C/S框架核心组成部分 | C/S框架-WebService部署图 | C/S框架-权限管理 | C/S结构系统框架 - 5.1旗舰版介绍 | C/S结构系统框架 - 功能介绍 | C/S结构系统框架 - 产品列表 | C/S结构系统框架 - 应用展示(图) | 三层体系架构详解 | C/S架构轻量级快速开发框架 | C/S框架网客户案例 | WebApi快速开发框架 | C/S框架代码生成器 | 用户授权注册软件系统 | 版本自动升级软件 | 数据库底层应用框架 | CSFramework.CMS内容管理系统 | |
在线客服













